|
<< Inhaltsverzeichnis anzeigen >> Übermittlung Mitteilungsverordnung |
![]() ![]()
|
Die elektronsiche Übermittlung mitteilungspflichtiger Vorgänge kann nur erfolgen, sofern die Vorgänge auch als solche im Zuge der Buchung gekennzeichnet wurden.
Gemeldet werden jedoch nicht die gebuchten Beträge, sondern die Zahlungen in dem Meldezeitraum.
Zusätzlich muss bei den Adressen die Steuere-ID (natürliche Personen) bzw. die bundeseinheitliche Steuernummer (juristische Personen) vorliegen. Hierzu genaueres unter Eingaben Mitteilungsverordnung.
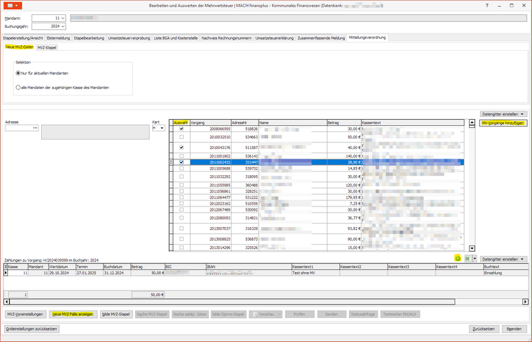
Die elektronische Übermittlung der Mitteilungsverordnung erfolgt über das Mehrwertsreuerprogramm. Hierfür gibt es eine separate Registerkarte, welche nochmals in die Registerkarte Neue MVZ-Daten und MVZ-Stapel unterteilt ist.

Für die elektronsiche Übermittlung der Mitteilungsverordnung muss separat ein ELSTER Zertifikat in den Voreinstellungen hinterlegt werden. Die Hinterlegung kann sowohl über die Karteikarte Elstermeldung, Umsatzsteuererklärung oder Mitteilungsverordnung erfolgen.
Das ELSTER Zertifikat für die Mitteilungsverordnung muss zwingend ein Organisationszertifikat sein. Dies bedeutet, dass ggf. ein neues Zertifikat beim Finanzamt angefordert werden muss, um die Meldung zu übermitteln.
In der Voreinstellung kann auch die Stapelgröße definiert werden. Satndardmäßig ist die Stapelgröße mit 500 Vorgängen definiert.

Stapelerstellung
Für die Meldung müssen die mitteilungspflichtigen Vorgänge analog der Stapelerstellung bei der Mehrwertsteuer in einen Stapel gepackt werden. Für die Ermittlung der Vorgänge muss daher definiert werden, ob die Selektion Nur für den aktuellen Mandanten oder über alle Mandanten der zugehörigen Kasse des Mandanten erfolgen soll.

Über den Button neue MVZ Fälle anzeigen werden nun alle Vorgänge selektiert nach Adressnummer angezeigt, welche als mitteilungspflichtig gekennzeichnet sind. Im oberen Datengitter befinden sich die Informationen bezüglich Rechtsgrundlage, Zahlungegrund etc.
Da im Fall der Mitteilungsverordnung jedoch die Zahlungen innerhalb des Buchjahres ausschlaggebend sind, werden im unteren Datengitter die Zahlungen zu dem entsprechenden Vorgang angezeigt.
Beim der Ermittlung wird im Hintergrund bereits die Bagatellgrenze für die Mitteilung geprüft. Die Vorgänge, welche unter die Bagatellgrenze fallen, werden nicht automatisch markiert. D.h. lediglich die tatsächlich mitteilungspflichtigen Vorgänge sind markiert und können direkt über den Button bilde MVZ_Stapel in einen Verarbeitungsstapel gepackt werden. Der Stapel kann nicht gebildet werden, sofern Fehler (z.B. eine unvollständige Adresse oder Begründung des Zahlungsgrunds fehlt) vorhanden sind. Diese sind im Vorfeld zu berichtigen.
Wichtig: Sofern die Anzahl der Vorgänge die in den Voreinstellungen hinterlegte Stapelgröße übersteigt, sind mehrere Stapel zu bilden. Die Anzahl der MVZ-Fälle muss auf 0 stehen.

Sofern in der Ermittlung Vorgänge vorhanden sind, bei denen die Informationen Rechtsgrund, Zahlungsgrund, etc. nicht korrekt sind bzw. nicht komplett, kann eines dieser Felder angeklickt werden und der Auswahldialog für die Mitteilungsverordnung analog des Dialogs in den Anordnungsprogrammen über die Auswahlpunkte geöffnet werden.

Löschen eines bereits gebildeten Stapel/eines Datensatzes aus einem bereits gebildeten Stapel
Ein bereits gebildeter Stapel kann in der Karteikarte MVZ-Stapel komplett gelöscht werden. Dann sind alle Datensätze wieder unter der Karteikarte Neue MVZ-Daten ersichtlich und können erneut in ein Stapel gepackt werden.
Soll nur ein Datensatz aus einem bereits gebildeten Stapel gelöscht werden, dann kann dieser Datensatz markiert werden und über den Button lösche selekt. Sätze aus dem Stapel gelöscht werden. Auch dieser datensatz landet wieder in der Karteikarte Neue MVZ-Daten und kann nun in einen neuen Stapel gepackt werden.

Nachpflege der Vorgänge aus dem Jahr 2024
Die erstmalige elektronsiche Übermittlung der Mitteilungsverordnung erfolgt für das Jahr 2024 und sind bis spätestens 02. März 2026 zu übermitteln.
Die Mitgabe der Rechtsgrundlage sowie des Zahlungsgrunds war erst seit Herbst 2024 möglich; davor konnten Vorgänge lediglich mit dem Haken MV gekennzeichnet werden. Bei Vorgängen, die auch diese Kennzeichnung MV nicht besitzen, können im Übermittlungsprogramm nacherfasst werden. Diese Nacherfassungsfunktion ist lediglich bis März 2026 möglich und wird anschließend deaktiviert.
Über das + können einzelne Vorgänge eingetragen werden und der Liste hinzugefügt werden. Standardmäßig werden alle in Frage kommenden Vorgänge der Kart 'H' zur Auswahl angeboten. Optional kann auf eine bestimmte Adresse eingeschränkt werden. Außerdem ist der Wechsel zur Kart 'V' möglich. Mit der Schaltfläche "MV-Vorgänge hinzufügen" werden die ausgewählten Vorgänge in die Liste der meldepflichtigen Vorgänge übernommen
Übermittlung an das Finanzamt
Nach der erfolgreichen Stapelerstellung, ist in die Registerkarte MVZ-Stapel zu wechseln, um den Stapel an das Finanzamt zu übermitteln oder den Stapel zu löschen.
•Löschen: den entsprechenden Stapel markieren und über den Button lösche MVZ-Stapel löschen. Die Vorgänge können anschließend in einen neuen Stapel gepackt werden.
•An das Finanzamt übermitteln: Die Übermittlung erfolgt über die beiden Schritte Prüfen und Senden analog der Meldungen der Umsatzsteuer. Hier nochmal der Hinweis auf das hierfür erforderliche Organisationszertifkat.
Aufgrund der Datenmenge und das Meldungsverfahren gibt es keine unmittelbare Erfolgsmeldung. Über die Statusabfrage kann der Status der elektronsichen Übermittlung abgefragt werden. D.h. wurde die Daten erfolgreich oder fehlerhaft übermittelt.
Die Statusabfrage kann erst 2-3 Tage nach der tatsächlichen Übermittlung erfolgen.
![]()
Liegt noch kein Verarbeitungsprotokoll vor, erscheint folegnder Hinweis:

Bei einer erfolgreichen Übermittlung steht der Stateplstatus nach Statusabfrage auf erfolgreich verarbeitet. Bei der fehlerhaften Übermittlung wird der komplette Stapel nicht von ELSTER verarbeitet. Dieser ist für die Fehlerbereinigung komplett zu löschen und anschließend neu zu bilden. Für die Fehlerbereinigung werden die betroffenen Vorgänge rot markiert:

Stornierung nach der erfolgreichen Übermittlung
Sollte sich im Nachgang, also nach der erfolgreichen Meldung an das Finanzamt herausstellen, dass eine oder mehrere Meldungen zu Unrecht ergingen, können diese Meldungen eines erfolgreich verarbeiteten Stapels markiert werden und darüber ein Stornostapel gebildet werden.

Der gebildete Stornostapel landet in der Registerkarte zu meldende Stapel und muss ebenfalls gesendet und dessen Status abgefragt werden.
Unterrichtung des Zahlungsempfängers über die Mitteilung
Um die Zahlungspflichtigen bezüglich der Übermittlung an das Finanzamt zu informieren, kann über die Vorschau die entsprechenden Anschreiben gedruckt bzw. exportiert werden.
Zuletzt geändert am 01.10.2025 - Direktlink zu dieser Seite.